Skip to main content

Script Breakdowns

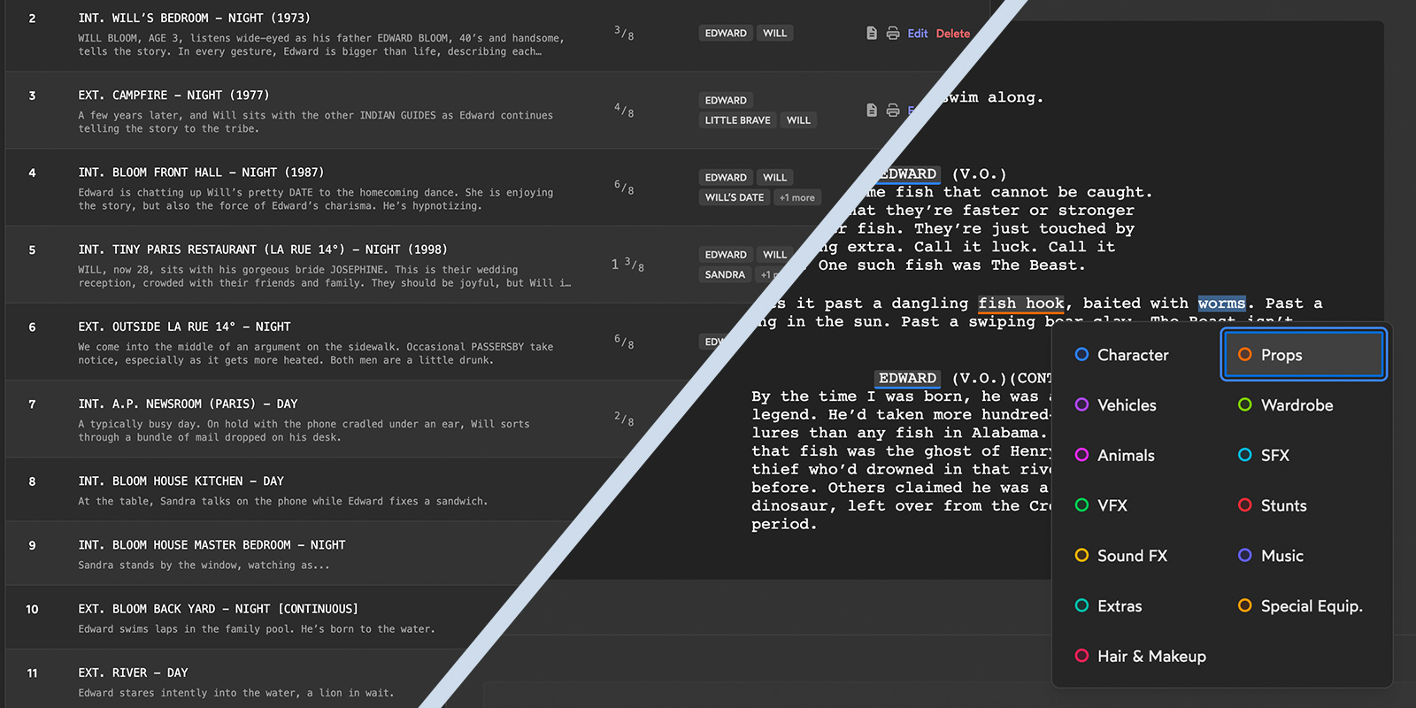
Import your screenplay. Tag every element. Know exactly what each scene needs before you step on set.

From script to breakdown in minutes

Multiple Formats Support

Import screenplays from Final Draft (.fdx), Fountain (.fountain), and PDF formats. Your scenes are automatically detected and organized.

Element Tagging

Tag cast, props, wardrobe, vehicles, special effects, and more for every scene. Build a complete picture of what each scene requires.

Breakdown Sheet PDFs

Generate breakdown sheets as PDFs in a snap. Instantly ready to print or share with your team.

Smart revision tracking

When you import a new revision of your screenplay, scenes are intelligently matched to your existing breakdowns. Your element tags, notes, and production data carry forward automatically.

No more starting over when the script changes. Your breakdown work is preserved across revisions.

Start breaking down your script

Import your screenplay and get organized for production.